Mcr calculation clarification on RSTAB

Hi Guys

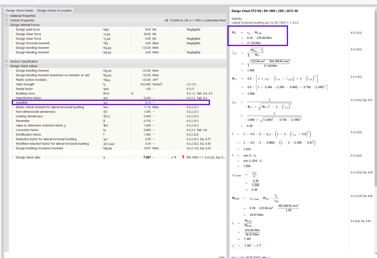
Please refer to the attached image. On RSTAB the Mcr value is calculated in the highlighted section, however there is no reference to how alpha_cr is calculated. Noting that a stability analysis has not been performed so it cannot calculate alpha_cr from the eigenvalues.

I would be expecting to see the traditional Mcr equations from design codes, this however is not the case. Can someone please explain the use of alpha_cr? and where the value is attained? since there are no references.

Noting that the EN1993 steel design is considered with the CEN |2015-06 national annex

Kind regards

Hello @Mishal :waving_hand:,

Thank you for reaching out!

In RFEM, there is a distinction between the stability analysis of the whole structure and the stability design checks of individual members. The Mcr value is calculated as part of the stability design checks.

When configuring the effective length settings, you need to specify how Mcr should be calculated. This can be done through:

  • Eigenvalue method

  • User-defined method

  • Or, depending on the standard, with a general analytic approach

Even if you have deactivated the stability analysis for the whole structure, Mcr can still be calculated using the eigenvalue method. The subsystem for this calculation is generated based on the nodal supports you define.

For more detailed information, please refer to the Dlubal website:
RFEM 6 Steel Design - Online Manual

If you have any more questions or need further assistance, feel free to reach out. I'm happy to help! :blush:

Best regards,
Fabian

Hi Fabian

thanks for your response. Where can I find the option to use the general approach using the standard? If you look at the image attached I only have two options. The "user-Defined" option does not bring up a menu to input any values.

Hi @Mishal :waving_hand:,

It depends on the standard you are using. For example, the EN standard does not provide this general approach. However, this is typically the case for the AISC standard.

If you need further clarification or have more questions, feel free to ask! :blush:

Best regards,
Fabian