Hello,
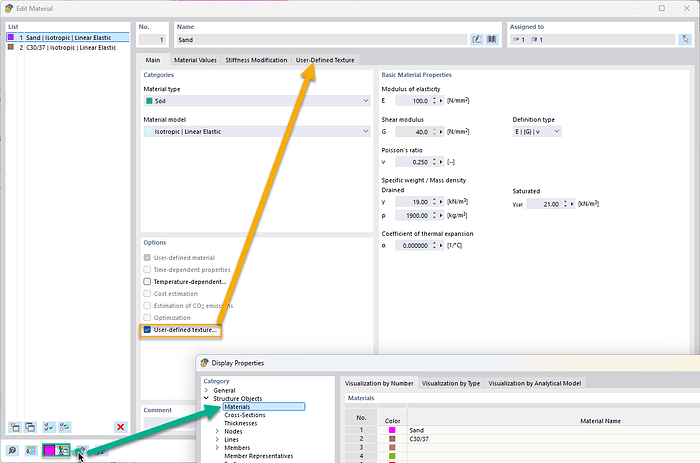
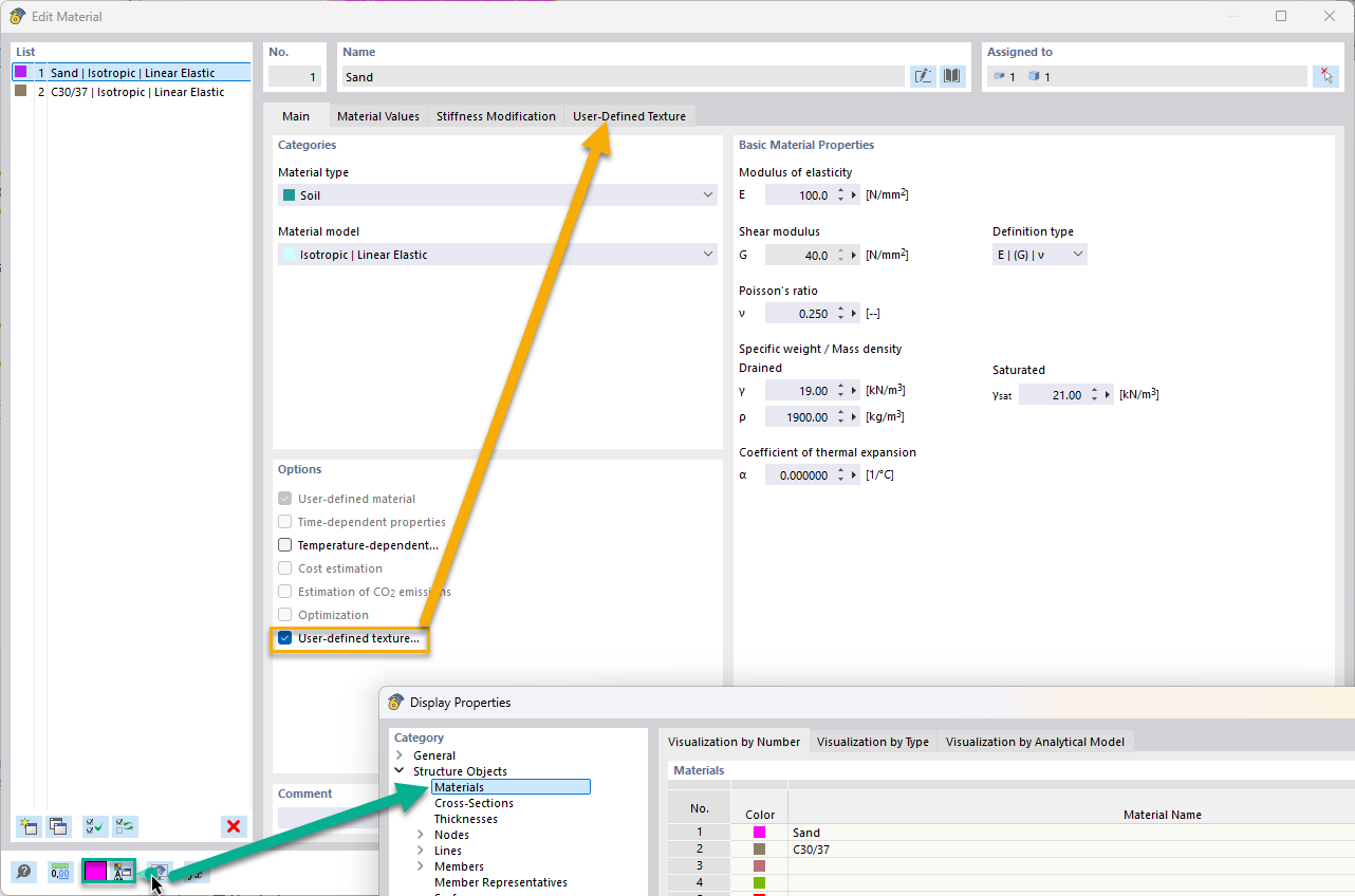
I created a new polyurethane material in RFEM. When I assign this material to surfaces, it appears blue in the model, similar to the default steel appearance.
I would like to change the display color of this material to something else (for example, similar to how timber appears brown by default), but I’m not sure where this setting can be adjusted.
Is there a way to customize the display color of a user-defined material?
Thank you in advance.


